备加密是 Windows 中的关键安全组件,经常由于不兼容而丢失。
最近对电脑所做的更改可能会禁用设备加密或完全删除该设置。阅读本指南以找出对其他人有效的解决方案。
鉴于线上和线下威胁的增加,安全仍然是一个重要方面。为了解决这个问题,微软引入了设备加密,但一些用户发现 Windows 11 中缺少该设置。
设备加密功能可对您的数据进行加密,并在设备被盗或遭到黑客攻击时使未经授权的用户或黑客无法读取数据。要检索它,您将使用提供的恢复密钥。请记住,设备加密在 Windows 11 家庭版上可用。
为什么 Windows 11 中缺少设备加密?
- 未启用 TPM 或安全启动。
- PC 不支持 UEFI(统一可扩展固件接口)。
- 您的设备缺少重要更新。
- 该用户帐户没有管理权限。
- 您的电脑不支持现代待机。
如果 Windows 11 上缺少设备加密,我该怎么办?
在我们开始使用稍微复杂的解决方案之前,请先尝试以下快速解决方案:
- 检查是否有任何待处理的 Windows 更新并安装它们。
- 如果您有第三方加密软件,请将其禁用并在 Windows 11 中使用设备加密。
- 验证您的电脑是否默认加密,并检查它是否使用 BitLocker。运行 BitLocker 的电脑使用它而不是设备加密。
- 如果有新版本可用,请更新 BIOS 。
- 确保您使用 Microsoft 帐户登录,而不是本地用户配置文件。
如果都不起作用,请前往下面列出的修复程序。
1.检查您的设备是否兼容(以及不兼容的原因)
- 按Windows+R打开“运行”,输入msinfo,然后按Ctrl+ Shift+ Enter。

- 向下滚动右侧并检查“设备加密支持”旁边的内容。

这里的各种消息的意思是:
- 满足先决条件:您的电脑支持设备加密。
- 查看所需的权限:您没有使用管理权限运行系统信息。确保以管理员身份启动该应用程序。
- 任何其他代码:关键设置被禁用,或者 PC 不满足系统要求。
2.启用安全启动
- 关闭计算机,然后打开电源,显示屏亮起后,根据系统制造商的不同,重复按F1、F2、F10、 或Del键以启动 BIOS。
- 现在,导航到“启动”选项卡或相关部分。
- 为安全启动选择启用。

当 Windows 11 中缺少设备加密时,您的主要方法应该是从操作系统内或 BIOS 启用安全启动。
如果收到错误代码,请清除所有不一致的地方或重新配置 BIOS 设置。通常,更改其他子选项应该可以解决问题。
3.启用TPM
- 将 PC 引导至恢复模式并启动 BIOS。或者您可以在打开电脑后按专用键来完成此操作。
- 现在转到“高级”选项卡,找到TPM条目,然后从旁边的下拉菜单中选择“启用” 。

设备加密的一个重要要求是 TPM 支持。此外,不只是应该存在芯片。您还需要从 BIOS 启用 TPM。
4.切换到管理员帐户
- 在PC上使用管理员帐户登录。
- 按Windows+R打开“运行” ,在文本字段中输入netplwizEnter ,然后点击。
- 选择不显示设备加密的用户帐户,然后单击“属性”。

- 转至组成员身份选项卡,选择管理员,然后单击确定保存更改。

- 使用有问题的帐户登录并检查设备加密现在是否在 Windows 11 中可用。
5. 重新配置本地策略
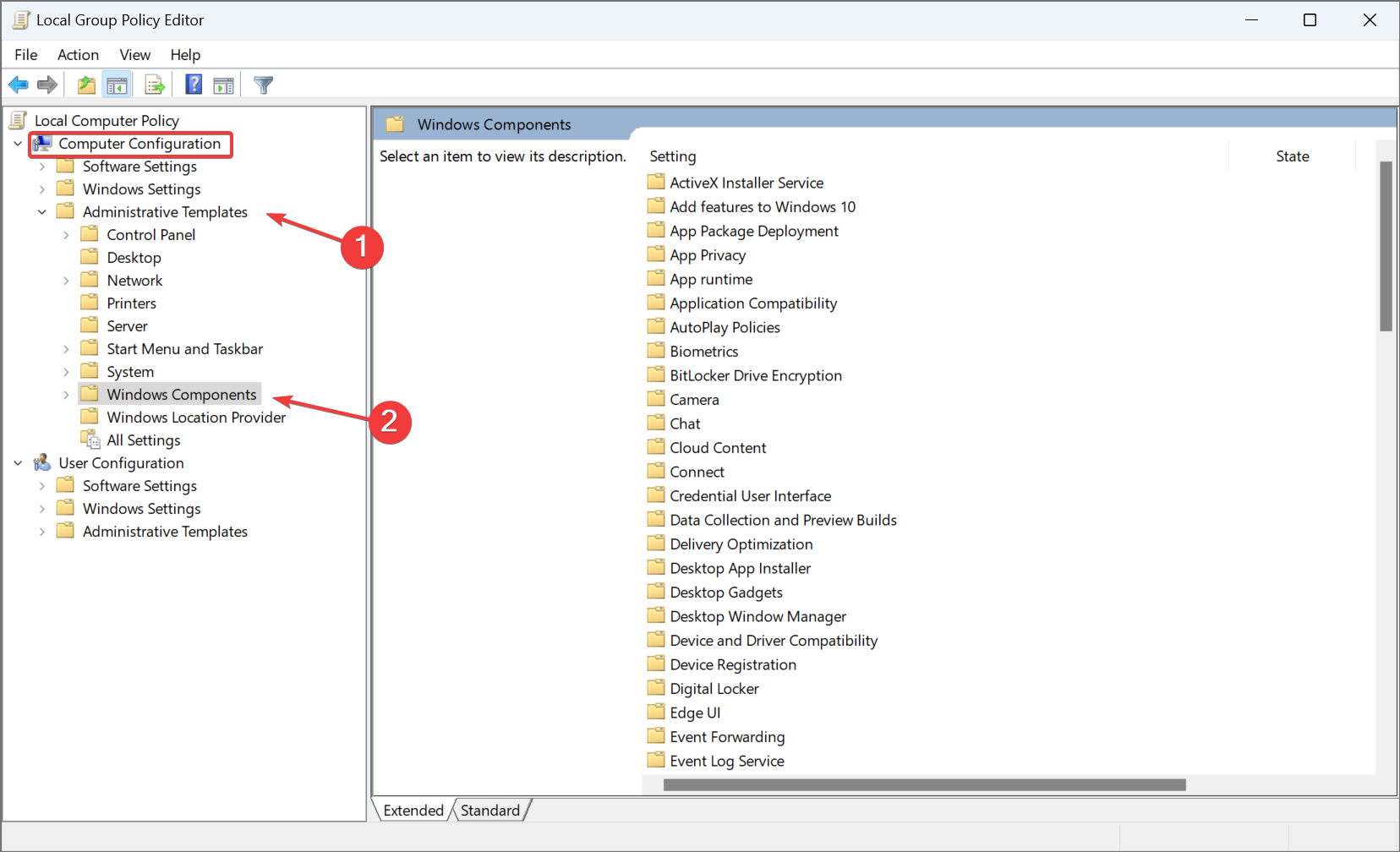
- 按Windows+S打开“搜索”菜单,输入“本地组策略编辑器”,然后单击相关搜索结果。
- 从左窗格中展开“计算机配置”下的“管理模板”,然后双击“Windows 组件”。

- 选择“BitLocker 驱动器加密”,然后选择其下的“操作系统驱动器”,然后双击右侧的“为本机 UEFI 固件配置配置 TPM 平台验证配置文件” 。

- 选择“启用” ,然后取消选中“PCR 2:扩展或可插入可执行代码”的复选框。

- 最后,单击“应用”和“确定”保存更改,然后重新启动计算机。
当 Windows 11 设备加密未显示时,重新配置专用本地策略可能会有所帮助。但运行家庭版操作系统的用户将需要手动安装本地组策略编辑器 (gpedit.msc)。
Windows 11 上设备加密的替代方案
除了不兼容问题之外,设备加密和 BitLocker 长期以来一直是错误来源。当遇到两者中的任何一个时,您可以下载有效的第三方加密解决方案。以下是一些:
- 维拉密码
- 易锁
- 戴尔数据保护
它们同样出色,并采用先进的加密算法来保护您的数据。此外,您还可以使用各种安全功能。
修复问题并且设备加密不再丢失后,请从Windows 11 中的隐私与安全启用它。此外,您还可以轻松调整设备加密设置或获取恢复密钥的副本。
请记住,即使启用设备加密后,您也可能会发现加密内容以保护数据选项呈灰色,但通过快速注册表编辑即可轻松修复。
如果您知道其他修复或解决方法,请将它们放在下面的评论部分。